Search Web Views
A web view is an interactive rendition of a Simulink® model that you can view in a web browser. You can navigate a web view hierarchically or use the search button to view specific subsystems and see properties of blocks and signals.
Perform Search
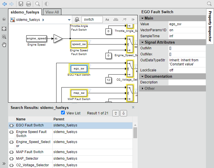
In a web view, at the top of the displayed tab, click the search button
to open the search bar.In the search box, enter the search term. The search treats the search term as a partial string.
To specify search criteria, click the search criteria button
and select the types of model element you want to search
for.
Specify search options by using the buttons to the right of the search box. All search options are unselected by default. (since R2025a)
Button Icon Action When Selected Action When Unselected Match Case Search term is case sensitive Search term is case insensitive Match Whole Word Search treats the search term as a partial string Search treats the search term as an exact match Use Regular Expression Perform a simple search Perform the search using regular expressions For more information about regular expressions, see Regular Expressions.
Press Enter.
Optionally to close the search bar, click the close icon .
The search highlights the returned elements of the model in yellow. The search results include the name and parent for each returned element. If you select a search result, the web view adds a blue highlight within the yellow highlight.

Sort Search Results
You can sort the search results in alphabetical order. In the search results table, click the Name or Parent column heading.
Navigate Between Search Results
To navigate between search results:
To choose a search result you can either:
Select a highlighted model element from the Model viewer pane.
Select a result from the search results list.
To move to the next search result, do one of the following:
Select the search result up
or search result down
button. (since R2024b)While the search results list is the active window element, press the up arrow or down arrow keys.
The Object Inspector pane displays the selected model element or search result.
Hide Search Results
Since R2024b
To hide the search result list, clear the View List check box.

You can navigate between search results when the search result list is hidden by using:
The search result up
and search result down
buttons.The up arrow and down arrow keys, if the search result list is the active window element.
The top pane does not resize when you hide the search result list. You can manually resize the pane after hiding the list by dragging the edge of the pane to the desired size.