Main Content

Synchronize Actions Between Parallel States

You can make the parallel states in a Stateflow® chart run simultaneously by synchronizing the states. To synchronize parallel states, you must manually design the parallel states so that they can predictably share information with each other. For example, you can use event broadcasts to trigger parallel states to act at the same time, or use the in operator to ensure that transitions only occur based on the activity of another parallel state.

Alternatively, you can use bind function-call subsystems to control execution based on state activity. You can also manually set state execution order for predictable state interactions.

Broadcast Events Between Parallel States

You can use local events to synchronize the actions between parallel states. Send events from one state by using the send action in entry, during, exit, or transition actions to trigger responses in other states. Configure receiving states by using on actions or event-triggered transitions to execute when the broadcast event occurs. To qualify event names when your chart broadcasts to specific states or substates rather than the entire chart, use dot notation.

For example, this chart shows a temperature control system that uses event broadcasting to synchronize parallel states.

Chart that shows events broadcast between parallel events.

The TempSensor state monitors temperature thresholds and broadcasts the events, TooHot, TooCold, and InRange based on the current readings. The ControlUnit state responds to these events and transitions between states and activates heating or cooling equipment. This separation allows the sensor logic to operate independently and coordinate with the control system.

Use the in Operator

To coordinate transitions between parallel states, use the in operator to check the state activity in other parallel states. Using the in operator in transition conditions creates dependencies between parallel states. To evaluate if a specific substate is active, label transitions by using in(StateName.SubstateName) syntax.

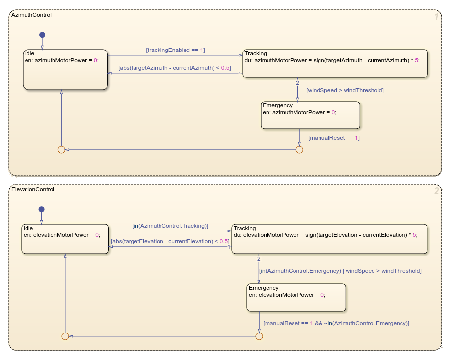
For example, this chart models a simplified a solar tracking control system. The chart uses the in operator to synchronize transitions with the ElevationControl state.

Chart that uses the in operator along with parallel states.

The AzimuthControl state executes first, followed by the ElevationControl state. When executing, the ElevationControl state checks the AzimuthControl state to ensure that they activate in the correct sequence. Both control states can respond to emergency conditions.

Use bind Actions with Function-Call Subsystems

A function-call subsystem is a specialized Simulink® subsystem that executes only when triggered by a function-call signal. For more information, see Using Function-Call Subsystems (Simulink).

To bind a function-call subsystem to a state, add a bind action with the function-call event name to the state. Next, connect the event output from the chart to the trigger port of the function-call subsystem. Set the output behavior for the disabled subsystem to held or reset:

  • held: Maintains the last output values when the subsystem is disabled, which prevents output signals from suddenly changing when a state exits

  • reset: Returns outputs to initial values, which you can use to create clean starting conditions

For example, in this chart, the bind actions connect states with function-call subsystems. The model includes two parallel state machines that independently control three subsystems through function-call events. Each subsystem activates only when its controlling state is active. For more information, see Control Function-Call Subsystems.

Chart that shows an example of binding a function call subsystem to a state.

See Also

Topics