CLB Logic for Clock Generation
In this task you will learn how to:
Update or Modify the CLB Tile configurations.
Generate CLB configuration files.
Generate CLB BiSS clock generation HTML file.
CLB Tile Configuration
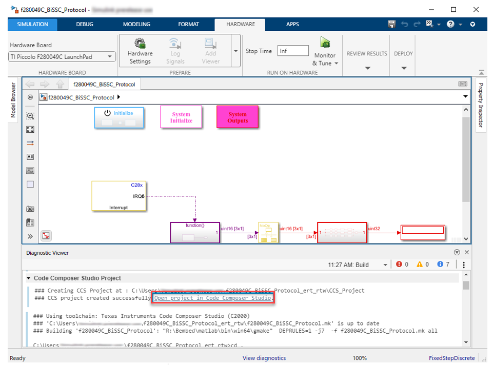
To generate the code for the model, press Ctrl+B or click Build, Deploy & Start. Follow the build process by opening the diagnostic viewer using the link provided at the bottom of the model canvas.

Click to open the project in CCS.
Right click on the project and select Add files.

Locate the
bissc.sysconfigin the\tic2000examplesfolder path of your installed blockset.
Click Ok to Copy file.

Configure the BiSS system configuration file (
bissc.syscfg).Right click on
bissc.sysconfigand select properties.Under Build, select SysConfigand Click Edit Flags.
Update the path to your C2000Ware install as shown, click Apply and Close.
Note
Provide the installation path of the C2000ware depending upon where it is installed in your PC.

Double click on
bissc.syscfgto view the TILE configurations.
Generate CLB Configuration File
To re-generate the CLB_config.c and CLB_config.h file, First delete the existing clb_config.c as shown below.

Build the project. After successful build, the new CLB_config.c and CLB_config.h are generated as shown below. You can choose to debug from CCS or use these files in MATLAB®.

Generate CLB Configuration in HTML
The CLB tool generates CLB configuration HTML format in CCS. It shows the sub-module inter-connections in diagram form and can be used to verify the design.
Under the project properties, add the following path:
C:\ti\c2000\C2000Ware_3_02_00_00\utilities\clb_tool\clb_syscfg\
Note
Provide the installation path of the C2000ware depending upon where it is installed in your PC.

Enter the following command under the post build option as shown:
${NODE_TOOL} "${CLB_SYSCFG_ROOT}/dot_file_libraries/clbDotUtility.js" "${CLB_SYSCFG_ROOT}" "${BuildDirectory}/syscfg" "${BuildDirectory}/syscfg/clb.dot"
Build the project. After successful build the clb.html is generated.

Double click on the clb.html to view the CLB tile design.
